KubeEdge

KubeEdge

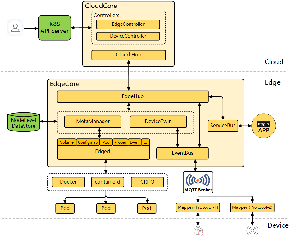
KubeEdge is an open-source system for extending native containerized application orchestration capabilities to hosts at edge. It supports multiple edge protocols and looks to provide unified management of cloud and edge applications and resources.

KubeEdge has components running in two separate places - cloud and edge nodes. The components running on the cloud, collectively known as CloudCore, include Controllers and Cloud Hub. Cloud Hub serves as the gateway for the requests sent by edge nodes while Controllers function as orchestrators. The components running on edge nodes, collectively known as EdgeCore, include EdgeHub, EdgeMesh, MetadataManager, and DeviceTwin. For more information, see the KubeEdge website.

After you enable KubeEdge, you can add edge nodes to your cluster and deploy workloads on them.

kubeedge_arch

Enable KubeEdge Before Installation

Installing on Linux

When you implement multi-node installation of KubeSphere on Linux, you need to create a configuration file, which lists all KubeSphere components.

  1. In the tutorial of Installing KubeSphere on Linux, you create a default file config-sample.yaml. Modify the file by executing the following command:

    vi config-sample.yaml
    

    Note

    If you adopt All-in-One Installation, you do not need to create a config-sample.yaml file as you can create a cluster directly. Generally, the all-in-one mode is for users who are new to KubeSphere and look to get familiar with the system. If you want to enable KubeEdge in this mode (for example, for testing purposes), refer to the following section to see how KubeEdge can be installed after installation.
  2. In this file, navigate to edgeruntime and kubeedge, and change the value of enabled from false to true to enable all KubeEdge components. Click OK.

    edgeruntime:          # Add edge nodes to your cluster and deploy workloads on edge nodes.
     enabled: false
     kubeedge:        # kubeedge configurations
       enabled: false
       cloudCore:
         cloudHub:
           advertiseAddress: # At least a public IP address or an IP address which can be accessed by edge nodes must be provided.
             - ""            # Note that once KubeEdge is enabled, CloudCore will malfunction if the address is not provided.
         service:
           cloudhubNodePort: "30000"
           cloudhubQuicNodePort: "30001"
           cloudhubHttpsNodePort: "30002"
           cloudstreamNodePort: "30003"
           tunnelNodePort: "30004"
         # resources: {}
         # hostNetWork: false
    
  3. Set the value of kubeedge.cloudCore.cloudHub.advertiseAddress to the public IP address of your cluster or an IP address that can be accessed by edge nodes. Save the file when you finish editing.

  4. Create a cluster using the configuration file:

    ./kk create cluster -f config-sample.yaml
    

Installing on Kubernetes

As you install KubeSphere on Kubernetes, you can enable KubeEdge first in the cluster-configuration.yaml file.

  1. Download the file cluster-configuration.yaml and edit it.

    vi cluster-configuration.yaml
    
  2. In this local cluster-configuration.yaml file, navigate to edgeruntime and kubeedge, and change the value of enabled from false to true to enable all KubeEdge components. Click OK.

    edgeruntime:          # Add edge nodes to your cluster and deploy workloads on edge nodes.
    enabled: false
    kubeedge:        # kubeedge configurations
      enabled: false
      cloudCore:
        cloudHub:
          advertiseAddress: # At least a public IP address or an IP address which can be accessed by edge nodes must be provided.
            - ""            # Note that once KubeEdge is enabled, CloudCore will malfunction if the address is not provided.
        service:
          cloudhubNodePort: "30000"
          cloudhubQuicNodePort: "30001"
          cloudhubHttpsNodePort: "30002"
          cloudstreamNodePort: "30003"
          tunnelNodePort: "30004"
        # resources: {}
        # hostNetWork: false
    
  3. Set the value of kubeedge.cloudCore.cloudHub.advertiseAddress to the public IP address of your cluster or an IP address that can be accessed by edge nodes.

  4. Save the file and execute the following commands to start installation:

    kubectl apply -f https://github.com/kubesphere/ks-installer/releases/download/v3.4.1/kubesphere-installer.yaml
    
    kubectl apply -f cluster-configuration.yaml
    

Enable KubeEdge After Installation

  1. Log in to the console as admin. Click Platform in the upper-left corner and select Cluster Management.

  2. Click CRDs and enter clusterconfiguration in the search bar. Click the result to view its detail page.

    Info

    A Custom Resource Definition (CRD) allows users to create a new type of resources without adding another API server. They can use these resources like any other native Kubernetes objects.
  3. In Custom Resources, click on the right of ks-installer and select Edit YAML.

  4. In this YAML file, navigate to edgeruntime and kubeedge, and change the value of enabled from false to true to enable all KubeEdge components. Click OK.

    edgeruntime:          # Add edge nodes to your cluster and deploy workloads on edge nodes.
    enabled: false
    kubeedge:        # kubeedge configurations
      enabled: false
      cloudCore:
        cloudHub:
          advertiseAddress: # At least a public IP address or an IP address which can be accessed by edge nodes must be provided.
            - ""            # Note that once KubeEdge is enabled, CloudCore will malfunction if the address is not provided.
        service:
          cloudhubNodePort: "30000"
          cloudhubQuicNodePort: "30001"
          cloudhubHttpsNodePort: "30002"
          cloudstreamNodePort: "30003"
          tunnelNodePort: "30004"
        # resources: {}
        # hostNetWork: false
    
  5. Set the value of kubeedge.cloudCore.cloudHub.advertiseAddress to the public IP address of your cluster or an IP address that can be accessed by edge nodes. After you finish, click OK in the lower-right corner to save the configuration.

  6. You can use the web kubectl to check the installation process by executing the following command:

    kubectl logs -n kubesphere-system $(kubectl get pod -n kubesphere-system -l 'app in (ks-install, ks-installer)' -o jsonpath='{.items[0].metadata.name}') -f
    

    Note

    You can find the web kubectl tool by clicking in the lower-right corner of the console.

Verify the Installation of the Component

On the Cluster Management page, verify that the Edge Nodes module has appeared under Nodes.

Execute the following command to check the status of Pods:

kubectl get pod -n kubeedge

The output may look as follows if the component runs successfully:

NAME                                              READY   STATUS    RESTARTS   AGE
cloudcore-5f994c9dfd-r4gpq                        1/1     Running   0          5h13m
edge-watcher-controller-manager-bdfb8bdb5-xqfbk   2/2     Running   0          5h13m
iptables-hphgf                                    1/1     Running   0          5h13m

Note

CloudCore may malfunction (CrashLoopBackOff) if kubeedge.cloudCore.cloudHub.advertiseAddress was not set when you enabled KubeEdge. In this case, run kubectl -n kubeedge edit cm cloudcore to add the public IP address of your cluster or an IP address that can be accessed by edge nodes.

Receive the latest news, articles and updates from KubeSphere


Thanks for the feedback. If you have a specific question about how to use KubeSphere, ask it on Slack. Open an issue in the GitHub repo if you want to report a problem or suggest an improvement.